Special Issue
顧客エンゲージメント拡充・強化に役立つ、コミュニケーションPaaSをTwilio Japanが提供
2022/04/25 09:00
パンデミックの影響を強く受けた顧客エンゲージメントの最新状況
マーケティングや販売の世界では、カスタマージャーニーのタッチポイント(顧客接点)で多様なチャネルから良い体験を顧客に提供して顧客エンゲージメント(商品・サービスの提供者と顧客間の信頼関係)を確立することが極めて重要だ。そのためのITサービスをSaaS・PaaSの形態で提供しているのがTwilio Japanだ。「顧客エンゲージメントの動向について当社が2020年に世界レベルで実施した調査で、パンデミックをうけた五つのトレンドが明らかになった」。こう語るのは、Twilio Japanでプロダクトマーケティングを担当する正木寛人氏だ。五つのトレンドとは、「パーソナライゼーションの実現」「企業のアジャイル化」「規制産業でのデジタル活用」「ビデオ接続の強化」「システムの内製化」。パンデミックによってビデオを使った顧客とのコミュニケーションやエンゲージメントが増え、ヘルスケア・金融サービス・官公庁などの規制産業でもデジタル化が急速に進行している。そうしたデジタル化によってデータが溜まるとパーソナライゼーション(顧客個別化)がいっそう容易になり、自社システムにコミュニケーション機能を組み込む企業が増えているというのである。また、今年4月には最新の調査結果となる「顧客エンゲージメント現状分析2022」が公開されており、新たな視点として、「サードパーティCookieの禁止」、「信頼のギャップ」などが盛り込まれている。
Twilio Studioを使えばアプリをローコードで簡単に作成できる
このような状況下にある企業にとって、コミュニケーション機能をPaaSとして提供するCPaaS(Communication PaaS)は顧客エンゲージメントをデジタル化する際の頼もしい助っ人となる。自社が必要とする機能だけを選んで柔軟に組み合わせることができ、現在使用中の業務アプリと連携させるのもたやすいからだ。Twilio Japanが提供しているのは、約15種類のCPaaS。ジャンルとしては、デジタルチャネル、アイデンティティ、ローコード&ノーコードサービス、AI・機械学習の四つをカバーしている。そのCPaaS群の中でも特に取っつきやすいのが、顧客エンゲージメント用のアプリをローコード・ノーコードで作成できる「Twilio Studio」だ。Twilio Studioで扱うことができるのは、電話・メッセージング・ショートメッセージ(SMS)などの基本的なコミュニケーションチャネル。デベロッパーエバンジェリストの池原大然氏は、「操作は、パレットに並んだStudioウィジェットの中からドラッグ&ドロップでデザイン画面上に配置して線でつなぎ、各Studioウィジェットに簡単な設定をするだけ。数分もあればアプリを作成できる」と説明する。
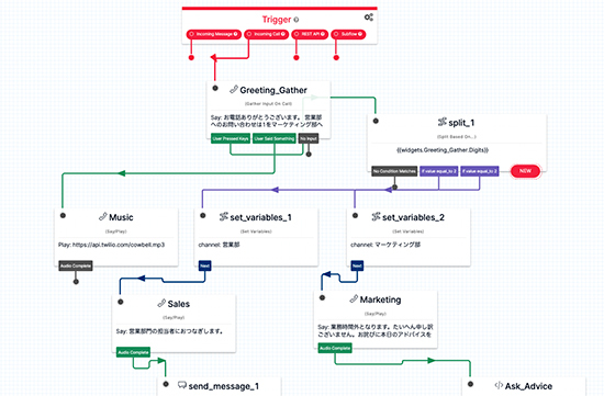
例えば、音声自動応答(IVR)アプリを作成する場合、「外部からかかってきた電話の呼に対して音声メッセージで応答し、トーンダイヤル(DTMF)で指定された番号に応じて別の流れに分岐する」といった一連の処理は「Gather Input On Call」と「Split Based On」ウィジェットの組み合わせで可能。音声メッセージの内容と番号別ロジックをダイアログボックスから指定すれば、そのアプリはすぐに使えるようになる。
また、既成の雛形コードを基にアプリを短期間で作成することも可能だ。開発者向けツールの一つとしてインターネットに公開されている「Twilio CodeExchange」にはソフト部品、アプリ、他アプリ連携の3種類の雛形コードが多数登録されていて、「音声IVR」や「予定表」などと用途を検索して使う仕組み。プログラミング言語としてはPHP、Python、JavaScript、.NET、Java、Ruby、Swiftに対応している。
SIerなどプロの開発者が利用すると効果的
「このような特徴を持つ当社のCPaaSは、企業・団体から依頼されて顧客エンゲージメント用アプリを開発するSIerやソフトウェア企業に特にお勧めしたい」と池原氏。コミュニケーションに関わる部分を外部サービスでまかなうようにすれば、これまでエンタープライズシステムしか手掛けてこなかった企業でも、基幹システムやCRMと連携した顧客エンゲージメントの仕組みを確実に開発できる、と指摘する。商流については、Twilio Japan、あるいはリセラーパートナーを通して契約し、開発に利用するのが基本のスタイル。利用量に応じた従量課金や、あらかじめ使用量を見積もった上での月次支払いなどを選択できる。契約する前に試してみたいという企業のために、無料のトライアルアカウントも用意されている。技術的に高度な開発領域については、そこだけをTwilio Japanのコンサルティングパートナーに委託することも可能だ。
開発者向けの技術支援としてTwilio Japanが実施しているのは、ハンズオンセミナーや同社公式Webサイトでのドキュメント公開など。正木氏は「最新の技術的トピックスは、当社の公式Webサイトにあるコミュニティやブログでも紹介しており、5月26日にはSIerの開発者を対象とした無料セミナーを実施する。興味があるという方には是非参加してほしい」と付け加える。
カスタマージャーニーのタッチポイントで最良のコミュニケーション機会を顧客に提供することによって、最大限の顧客生涯価値(LTV)を獲得する――。そのためのITツールとして、Twilio JapanのCPaaSには十分な能力と実績がある。
https://www.seminar-reg.jp/bcn/survey_twilio/
- 1
関連記事
Twilio Japan、電話やSMS機能をAPIで自社サービスに組み込む 新型コロナ禍で需要拡大
自治体のデジタル活用 ITベンダーは自治体の「DX」パートナーに
Twilioの日本法人が設立、パートナーやユーザー獲得に本腰
外部リンク
Twilio Japan=https://www.twilio.com/ja/
ハンズオンセミナー=https://twilio.connpass.com/
ドキュメント公開=https://www.twilio.com/ja/docs
